Kryptografie
Was ist Kryptografie?
Kryptografie dient zur geheimen Kommunikation gegen unbefugte Entschlüsselung und die Informationsgewinnung aus verschlüsselten fremden Nachrichten. Dadurch sollen also Daten sicher versendet und Empfangen werden. Kryptografie schützt die Schutzziele:
- Vertraulichkeit
- Integrität
- Authentizität
Verschlüsselungsverfahren
Verschlüsselungsverfahren schützen NUR die Vertraulichkeit!
Symetrisch

| Vorteile | Nachteile |
|---|---|
| schnell | Schlüssel austausch Problem |
| sicherer nach Schlüsselübertragung |
Verfahren: AES, DES, 3DES
Asymetrisch

| Vorteile | Nachteile |
|---|---|
| kein schlüssel austausch Problem | langsam (1000 - 10000 mal) |
| Angreifer versuche aus Public Key den Private Key zu berechnen |
Verfahren: RSA, Elgamal-Kryptosystem
Hybrid

| Vorteile | Nachteile |
|---|---|
| Schnell | aufwendig |
| keine austausch Problem | |
| Verfahren: SSH, HTTPS, SSL/TLS |
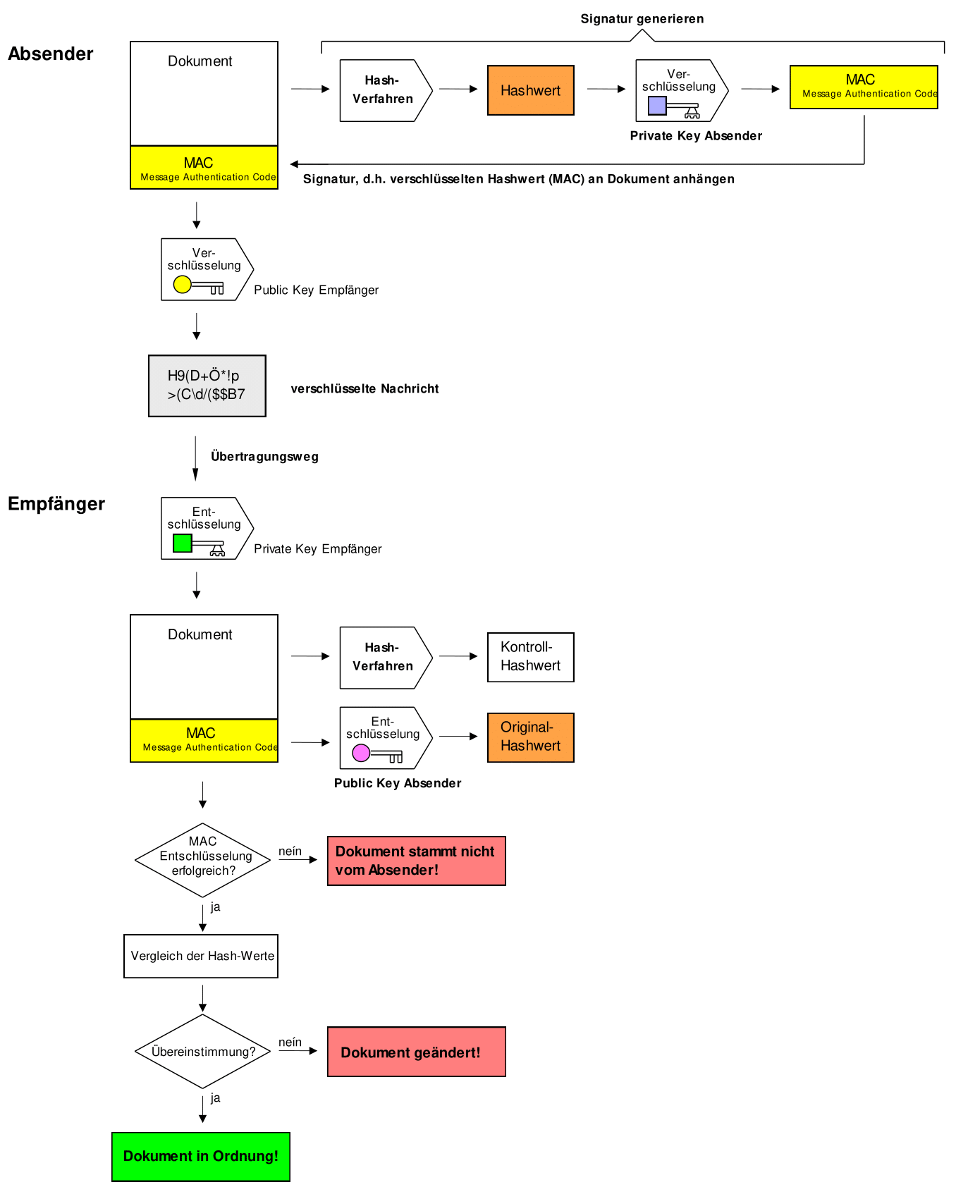
Digitale Signatur

Digitale Signatur schützt NUR die Integrität und Authentzität!
Digitale Signatur kombiniert mit Verschlüsselung
